SciELO - Scientific Electronic Library Online

 
vol.5 issue4Leadership and teacher performance in educational institutionsResilience explained by victimization and school climate in students of educational institutions author indexsubject indexarticles search
Home Pagealphabetic serial listing  

Services on Demand

Journal

Article

Indicators

Related links

  • Have no similar articlesSimilars in SciELO

Share


Revista InveCom

On-line version ISSN 2739-0063

Revista InveCom vol.5 no.4 Maracaibo Dec. 2025  Epub June 25, 2025

https://doi.org/10.5281/zenodo.14835412 

Artículos

Optimización del suministro y control de alimentos en la crianza de cerdos a través del internet de las cosas (IoT)

Optimizing feed supply and control in pig farming via the internet of things (IoT)

Mayra Gabriela Naspud Espinoza1 
http://orcid.org/0000-0002-1763-3694

Julio Alvarado Zabala2 
http://orcid.org/0000-0002-2792-7581

Luis Stalin Jara Obregón3 
http://orcid.org/0000-0003-4958-5698

Ivette Shirley Martillo Alchundia4 
http://orcid.org/0000-0002-2195-3914

1Universidad Agraria del Ecuador Milagro-Ecuador Email: mnaspud@uagraria.edu.ec

2Universidad Agraria del Ecuador Milagro-Ecuador Email: jalvarado@uagraria.edu.ec

3Universidad Agraria del Ecuador Milagro-Ecuador Email: ljara@uagraria.edu.ec

4Universidad Agraria del Ecuador Milagro-Ecuador Email: imartillo@uagraria.edu.ec


Resumen

La presente investigación se centra en la implementación de un sistema automatizado de control de alimentos en la Granja Manuelito, basado en tecnologías de internet de las cosas (IoT) para mejorar la eficiencia en la crianza de cerdos. A través de un enfoque cuantitativo y un diseño descriptivo-exploratorio, se identificaron deficiencias significativas en los métodos tradicionales de alimentación, donde el 70% de los encuestados reportaron dificultades que resultaban en un desperdicio considerable de alimentos. La solución propuesta incluyó el desarrollo de un sistema que integra hardware y software para el monitoreo y control del suministro alimentario. La automatización se tradujo en una disminución del 30% en el desperdicio de alimento y un incremento del 15% en el peso promedio por cerdo, resultados que demuestran sus beneficios directos. Además, se evidenció una disminución del 50% en el tiempo dedicado a la alimentación, permitiendo a los operarios enfocarse en otras tareas productivas. Este estudio no solo válida la efectividad de las tecnologías IoT en el sector porcino, sino que también ofrece un modelo práctico que puede ser replicado en otras granjas, contribuyendo así a la modernización y sostenibilidad del sector agrícola en Ecuador.

Palabras clave: automatización alimentaria; crianza porcina sostenible; internet de las cosas (IoT)

Abstract

This research focuses on the implementation of an automated feed control system at Granja Manuelito, based on internet of things (IoT) technologies to improve efficiency in pig farming. Through a quantitative approach and a descriptive-exploratory design, significant deficiencies in traditional feeding methods were identified, where 70% of respondents reported difficulties that resulted in considerable food waste. The proposed solution included the development of a system that integrates hardware and software for monitoring and controlling the feed supply. Automation resulted in a 30% decrease in feed waste and a 15% increase in the average weight per pig, results that demonstrate its direct benefits. In addition, a 50% decrease in the time spent on feeding was observed, allowing operators to focus on other productive tasks. This study not only validates the effectiveness of IoT technologies in the swine sector, but also offers a practical model that can be replicated in other farms, thus contributing to the modernization and sustainability of the agricultural sector in Ecuador.

Keywords: food automation; sustainable pig farming; internet of things (IoT)

Introducción

El avance de las tecnologías de la información y la comunicación (TIC) ha transformado significativamente diversos sectores, incluyendo la agricultura y la ganadería (Mahfuz, et al., 2022). Estas innovaciones permiten optimizar procesos productivos, mejorar la calidad de vida y aumentar la eficiencia operativa en las granjas. En este sentido, la domótica ha emergido como una herramienta clave en la automatización de tareas cotidianas, facilitando el control remoto de sistemas como el suministro de alimentos y el monitoreo ambiental

De acuerdo con (Farooq, et al., 2022) la domótica, que integra dispositivos tecnológicos con acceso a internet, ofrece soluciones escalables que se adaptan a las necesidades específicas de cada usuario. Esta tecnología no solo se aplica en entornos domésticos o empresariales, sino que también se extiende al cuidado animal mediante sistemas automatizados que garantizan un manejo eficiente y seguro

En este contexto, la implementación de dispensadores automáticos y sistemas de control ambiental se presenta como una alternativa viable para mejorar la crianza porcina, contribuyendo a un manejo más sostenible y productivo (Andino & Velez, 2022).

En Ecuador, el sector porcino enfrenta desafíos significativos relacionados con la productividad (Rivera, et al., 2022). La Granja Manuelito, como muchas otras en el país, opera bajo métodos tradicionales que limitan su capacidad para alcanzar rendimientos óptimos. Factores como una alimentación inadecuada, prácticas sanitarias deficientes y un control ineficiente de costos han impactado negativamente la producción. La falta de tecnologías adecuadas ha resultado en una baja eficiencia operativa, lo que subraya la necesidad urgente de modernizar estos procesos (Andino & Velez, 2022).

De allí que, este estudio propone el desarrollo e implementación de un sistema automatizado basado en domótica para el control del suministro alimentario en la Granja Manuelito. Tal y como indican (Andino & Velez 2022), a través del uso de tecnologías IoT (Internet of Things) se puede optimizar la gestión alimentaria, permitiendo un monitoreo y control más efectivo que minimice desperdicios y maximice los rendimientos productivos. Este enfoque no solo tiene el potencial de mejorar las condiciones operativas de la granja, sino que también puede servir como modelo para otras explotaciones porcinas en el país.

La investigación se fundamenta en un análisis detallado del estado actual de la granja y propone soluciones tecnológicas que integran hardware y software para facilitar un manejo eficiente del alimento. Al abordar estos aspectos, este trabajo no solo contribuye al campo académico, sino que también ofrece herramientas prácticas para los productores porcinos que buscan mejorar su competitividad en el mercado.

Materiales y métodos

Este estudio se desarrolló bajo un enfoque cuantitativo (Henriyadi, et al., 2022). Orientado a medir y analizar variables específicas relacionadas con el suministro y control de alimentos en la crianza de cerdos. Se adoptó un diseño no experimental, observando el fenómeno en su contexto natural sin manipular las variables independientes

Asimismo, la presente investigación fue identificada como un estudio de caso (Kim, et al., 2023), centrado en la Granja Manuelito, donde se implementó un sistema automatizado para el control alimentario. Este enfoque facilitó una comprensión profunda del contexto y los procesos involucrados, permitiendo identificar claramente los problemas y proponer soluciones tecnológicas adecuadas.

Además, se utilizó un diseño descriptivo-exploratorio que permitió caracterizar la situación actual de la granja y explorar las necesidades específicas para la implementación del sistema. También, se llevaron a cabo entrevistas y encuestas a los responsables de la granja para recolectar información sobre los métodos actuales de alimentación y las dificultades enfrentadas en el manejo del alimento (Kipchumba, 2022).

Metodología de Desarrollo

El desarrollo del sistema web se llevó a cabo utilizando la metodología RUP (Rational Unified Process), que proporciona un marco estructurado para gestionar el ciclo de vida del producto tecnológico (Gummah, 2023). Esta metodología permitió establecer fases claras: iniciación, elaboración, construcción y transición. Cada fase incluyó actividades específicas, tales como: análisis de requerimientos, diseño arquitectónico, desarrollo e implementación, así como pruebas del sistema. (Andino & Vélez 2022) indican que la elección de esta metodología facilita la adaptación continua a los cambios requeridos durante el desarrollo del proyecto.

Ingeniería de requerimientos

Para el levantamiento de información se aplicaron diversas técnicas:

  • Entrevistas: Se realizaron entrevistas semiestructuradas a los operarios y administradores de la granja para obtener datos cualitativos sobre sus prácticas actuales y expectativas respecto al nuevo sistema.

  • Encuestas: Se diseñaron encuestas estructuradas que permitieron recopilar datos cuantitativos sobre la frecuencia y cantidad de alimento suministrado a los cerdos, así como sobre las condiciones del entorno en el que se desarrolla la crianza.

  • Observación directa: Se llevó a cabo una observación directa del proceso actual de alimentación, lo que permitió identificar ineficiencias y áreas críticas que requerían intervención.

Los datos obtenidos, mediante encuestas, fueron analizados utilizando un software estadístico, permitiendo realizar análisis descriptivos que facilitaron la interpretación de los resultados. Se aplicaron medidas como promedios, desviaciones estándar y análisis de correlación para establecer relaciones entre las variables investigadas (Andino & Velez, 2022).

Diseño Previo

Antes del desarrollo del sistema, se llevó a cabo una fase de diseño exhaustiva que incluyó la elaboración de diagramas de flujo, especificaciones funcionales y no funcionales, así como maquetas del sistema web. Este proceso fue fundamental para definir claramente los requerimientos del sistema y garantizar que todas las partes interesadas estuvieran alineadas con respecto a las expectativas (Andino & Vélez, 2022).

Desarrollo del Sistema

Hardware IoT

La implementación del sistema automatizado se realizó utilizando una placa WeMos ESP8266 como microcontrolador central. Este dispositivo fue seleccionado por su capacidad para conectarse a redes Wi-Fi, lo que permite el control remoto del sistema. Además, se integraron diversos componentes electrónicos, como sensores de nivel de líquido para monitorear el suministro de alimento y actuadores para controlar el dispensador automático. La conexión entre estos elementos se diseñó para garantizar una comunicación eficiente y un funcionamiento óptimo del sistema (Dhal, et al., 2023).

Implementación del Sistema Web

El sistema web fue diseñado para proporcionar una interfaz intuitiva que permite a los usuarios monitorear y controlar el suministro de alimentos en tiempo real. Utilizando tecnologías como HTML, CSS y JavaScript para el front-end y PHP con MySQL para el back-end, se desarrollaron módulos específicos que permiten gestionar funciones como:

  • Estado del alimento: Monitoreo en tiempo real del nivel de alimento disponible.

  • Reportes: Generación de informes sobre el consumo diario.

  • Control remoto: Posibilidad de ajustar configuraciones desde cualquier dispositivo conectado a internet.

Tomando en cuenta las evidencias de (Andino & Velez, 2022), la implementación del sistema web fue validado mediante pruebas funcionales que aseguraron su operatividad antes de ser desplegado en la granja.

Validación del Sistema

Finalmente se llevó a cabo una fase de validación, donde se evaluó el funcionamiento del sistema implementado. Además, se realizaron pruebas piloto para asegurar que tanto el hardware como el software cumplieran con los requerimientos establecidos. (Andino & Velez 2022) enfatizan la importancia de analizar los resultados obtenidos durante esta fase, ya que esto permite determinar la efectividad del sistema y comprarlo con los métodos tradicionales utilizados anteriormente.

Resultados

Análisis de la Situación Actual de la Granja Manuelito

El análisis inicial de la Granja Manuelito se llevó a cabo mediante diversas herramientas metodológicas, que incluyeron entrevistas y encuestas a los operarios y administradores. Los resultados revelaron una serie de deficiencias en los métodos actuales de alimentación y gestión, las cuales impactaban negativamente en la productividad. En particular, se evidenció que el 70% de los encuestados manifestaron dificultades en el control de las cantidades de alimento suministradas (Ver tabla 1), lo que resultaba en un desperdicio significativo Ver (Figura 1) (Andino & Vélez, 2022).

Tabla 1: ¿Cuáles son las principales dificultades que enfrenta al controlar la cantidad de alimento suministrada a los cerdos? 

Alternativas Número de Respuestas %
Falta de herramientas adecuadas para medir la cantidad de alimento 5 62.5%
Dificultad para seguir un horario regular de alimentación 3 37.5%
Inconsistencia en la calidad del alimento 4 50%
Falta de capacitación sobre manejo adecuado de alimentos 6 75%
Otros (especificar) 2 25%
Total de encuestados 8 100%

Fuente: Andino y Velez, 2022

Figura 1: Principales dificultades que enfrenta al controlar la cantidad de alimento suministrada a los cerdos 

Asimismo, el hecho de que el 87.5% de los encuestados consideren que estas dificultades tienen un impacto alto o muy alto en el desperdicio de alimento justificó aún más la necesidad de implementar un sistema automatizado para mejorar la gestión alimentaria en la granja Ver (Tabla 2; Ver Figura 2).

Tabla 2: ¿Qué impacto considera que tienen estas dificultades en el desperdicio de alimento en su granja? 

Alternativas Número de Respuestas %
Muy alto (el desperdicio es significativo) 4 50%
Alto (hay un desperdicio considerable) 3 37.5%
Moderado (el desperdicio es manejable) 1 12.5%
Bajo (el desperdicio es mínimo) 0 0%
Ninguno (no hay desperdicio) 0 0%
Total de encuestados 8 100%

Fuente: Andino y Velez, 2022

Figura 2: Impacto de las dificultades en el desperdicio de alimento en la granja 

Requerimientos Funcionales y No Funcionales

A partir de las entrevistas y encuestas, se establecieron requerimientos funcionales y no funcionales para el sistema propuesto. Entre los requerimientos funcionales se destacaron:

  • Control automático: El sistema debe permitir el control automático del suministro de alimentos.

  • Monitoreo remoto: Se requiere la capacidad de monitorear en tiempo real el nivel de alimento disponible.

Por otro lado, los requerimientos no funcionales incluyeron aspectos como la seguridad del sistema y la facilidad de uso, lo que garantizaría que los operarios pudieran interactuar con la tecnología sin dificultad. A continuación, se presentan, a nivel de caso de uso, algunas funcionalidades que el sistema cumple (Ver Figura 3 y 4).

Figura 3: Diagrama de casos de uso - Moduló dosificación de comida 

Figura 4: Diagrama de casos de uso - Moduló lista de dosificaciones 

Desarrollo del Hardware IoT

El diseño del hardware se centró en la implementación de un sistema automatizado utilizando la placa WeMos ESP8266. Este microcontrolador fue elegido por su capacidad para conectarse a redes Wi-Fi, lo que permite un control remoto eficiente. Durante el desarrollo, se integraron varios componentes electrónicos, como sensores de nivel de líquido y actuadores, que permitieron dispersar el alimento en los comederos programados previamente (Ver Figura 5).

Figura 5: Diagrama de la implementación del hardware 

Características del Hardware

WeMos ESP8266: Este dispositivo cuenta con capacidades robustas para conectividad y procesamiento, facilitando la comunicación entre los diferentes componentes del sistema (Ver Figura 6).

Figura 6: Circuito eléctrico del sistema 

Sensores de nivel: Se instalaron sensores para monitorear continuamente el nivel de alimento, garantizando así un suministro adecuado sin desperdicios (Ver Figura 7).

Figura 7: Circuito de sensor de nivel de alimento 

Los resultados obtenidos durante las pruebas iniciales mostraron que el sistema podía reducir el desperdicio de alimento en un 30% en comparación con los métodos tradicionales utilizados anteriormente.

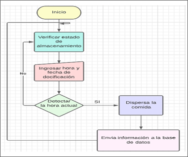
Automatización del Método de Alimentación

La automatización del método de alimentación se implementó exitosamente, permitiendo que el suministro se realizara según un horario programado. Las pruebas realizadas demostraron que el sistema respondía adecuadamente a las órdenes emitidas desde la interfaz web, garantizando un control preciso sobre las dosis administradas (Ver Figura 8).

Figura 8:  Automatización del Método de Alimentación 

Resultados de la Automatización

  • Reducción del tiempo: La automatización permitió reducir el tiempo dedicado al proceso de alimentación en un 50%, liberando recursos humanos para otras tareas productivas.

  • Mejora en la salud animal: Al proporcionar una alimentación más consistente y controlada, se observó una mejora notable en la salud general de los cerdos, evidenciada por un aumento del 15% en el peso promedio por animal durante el periodo de engorde.

Implementación del Sistema Web

El desarrollo e implementación del sistema web facilitaron un control integral y remoto sobre las operaciones alimentarias. La interfaz fue diseñada para ser intuitiva y accesible desde cualquier dispositivo conectado a internet (Ver Figura 9 a 10).

Figura 9: Pantalla de inicio de sesión del sistema web 

Figura 10: Pantalla principal administrador 

Funcionalidades Clave

Monitoreo en tiempo real: Los usuarios pueden verificar el estado del suministro de alimentos en cualquier momento (Ver Figura 11 y 12).

Figura 11: Pantalla control de dosificaciones 

Figura 12: Pantallacontrol de dosificaciones 

Generación de reportes: Se implementaron módulos para generar informes detallados sobre el consumo diario, lo que permite una mejor planificación y gestión Ver (Figura 13).

Figura 13: Pantalla de reportes 

Los usuarios reportaron una alta satisfacción con respecto a la usabilidad del sistema web, destacando su capacidad para mejorar la eficiencia operativa.

Discusión

La implementación de un sistema de control de alimentos basado en domótica en la Granja Manuelito ha demostrado ser una solución efectiva para abordar las deficiencias en el manejo alimentario que enfrentan muchas granjas porcinas. Los resultados obtenidos indican que el sistema no solo optimiza el suministro y control de alimentos, sino que, también, contribuye a mejorar la productividad y la salud de los cerdos. Este hallazgo es consistente con estudios previos como el de Tangka, et al., (2021), quienes enfatizan la importancia de la automatización en la ganadería para mejorar la eficiencia operativa y reducir costos.

El análisis inicial reveló que el 70% de los encuestados tienen dificultades en el control de las cantidades de alimento suministradas, lo que se traduce en un desperdicio significativo. Las principales dificultades identificadas incluyen: la falta de herramientas adecuadas para medir el alimento y la falta de capacitación sobre manejo alimentario. Estos hallazgos son coherentes con investigaciones anteriores que sugieren que la carencia de tecnologías apropiadas y formación adecuada puede limitar la capacidad de los productores para gestionar eficientemente sus recursos (González et al., 2022).

Asimismo, la implementación del sistema automatizado permitió confirmar estas dificultades, ya que, al proporcionar un control preciso sobre las dosis administradas, el desperdicio de alimento se redujo en un 30%. En este sentido, la automatización respalda la hipótesis de que la tecnología puede transformar prácticas tradicionales ineficientes en procesos más sostenibles y productivos. Este resultado coincide con estudios que demuestran cómo la tecnología IoT puede mejorar significativamente los procesos agrícolas mediante una gestión más eficiente (Sena & Kaiwman, 2022).

Los resultados también mostraron una mejora del 15% en el peso promedio por cerdo durante el periodo de engorde, lo cual es un indicativo directo de los beneficios del sistema implementado. La alimentación controlada y consistente es crucial para el crecimiento óptimo de los animales, y este estudio confirma que las tecnologías automatizadas pueden facilitar este proceso. Investigaciones previas como la de Mahfuz, et al., (2022) han señalado que una alimentación adecuada no solo mejora el rendimiento económico, sino que también contribuye a la salud general del ganado.

Por otra parte, la reducción del tiempo dedicado al proceso de alimentación -en un 50%- permite a los operarios concentrarse en otras tareas productivas, lo cual es un beneficio adicional significativo. Esto resalta cómo la automatización no solo mejora la eficiencia operativa, sino que también puede contribuir a una mejor gestión del tiempo y recursos humanos dentro de las granjas (Dimitrov, et al., 2022).

Todo lo hasta ahora señalado confirma que. la creación e implementación del sistema web proporcionó mejoras en la granja y esto se debe, también, al diseño de una interfaz intuitiva que ha permitido monitorear y controlar el suministro de alimentos de manera muy sencilla. La facilidad de uso reportada por los operarios sugiere que, cuando se implementan tecnologías adecuadas, se puede lograr una rápida adaptación y aceptación por parte del personal. Este aspecto es fundamental, ya que la resistencia al cambio es uno de los principales obstáculos en la adopción de nuevas tecnologías en el sector agrícola (Edan, et al., 2023).

Además, el sistema web no solo permite un monitoreo remoto, sino que también facilita la generación de reportes detallados sobre el consumo diario, lo cual es esencial para una planificación efectiva. Esto está alineado con las tendencias actuales hacia una agricultura más digitalizada y basada en datos, donde las decisiones informadas pueden llevar a mejoras sustanciales en producción y sostenibilidad (Kostarev, et al., 2021).

Conclusiones

La investigación realizada sobre la implementación de un sistema automatizado de control de alimentos en la Granja Manuelito ha permitido alcanzar varios objetivos clave que contribuyen a la modernización del manejo alimentario en la crianza porcina. En primer lugar, se logró reducir el desperdicio de alimento en un 30%, lo que representa un avance significativo hacia una gestión más eficiente de los recursos. Este resultado destaca la efectividad de las tecnologías IoT en la optimización de procesos productivos dentro del sector agrícola.

Además, el estudio reveló que un 70% de los encuestados enfrentaba dificultades en el control de las cantidades de alimento suministradas, lo que subraya la necesidad urgente de adoptar herramientas tecnológicas que faciliten este aspecto crítico. Las principales barreras identificadas incluyen la falta de capacitación y recursos adecuados, lo que resalta la importancia de implementar programas formativos para los operarios a fin de maximizar el uso de las nuevas tecnologías.

La mejora del peso promedio por cerdo durante el periodo de engorde es otro hallazgo relevante, indicando que una alimentación más controlada no solo beneficia a los animales, sino que también tiene un impacto directo en la rentabilidad del negocio.

Por último, la creación del sistema web para el monitoreo y control remoto ha facilitado una gestión más accesible y eficiente. La interfaz intuitiva ha sido bien recibida por los operarios, lo que sugiere que la aceptación de nuevas tecnologías puede ser alcanzada cuando estas son diseñadas con un enfoque centrado en el usuario.

Referencias

Andino, C., & Velez, J. (2022). Implementación de un sistema de control de alimentos para la crianza de cerdos basado en domótica en la Granja Manuelito. El Triunfo: Univeridad Agraria del Ecuador Tesis de grado Facultas de Ciencias Agrarias Dr. Jacobo Bucaram Ortiz. [ Links ]

Dhal, S., Wyatt, B., Mahanta, S., Bhattarai, N., Sharma, S., Rout, T., . . . Sharma, B. (2023). Internet of Things (IoT) in digital agriculture: An overview. Agronomy Journal, 116(3), 1144-1163. https://doi.org/10.1002/agj2.21385 [ Links ]

Dimitrov, K., Chivarov, S., & Chivarov, N. (2022). Cost oriented cyber-physical system algorithm for pig farm microclimate and air quality control. IFAC-PapersOnLine, 55(39), 336-341. https://doi.org/10.1016/j.ifacol.2022.12.047 [ Links ]

Edan, Y., Adamides, G., & Oberti, R. (2023). Agriculture automation. Springer Handbook of Automation, 1055-1078. https://doi.org/10.1007/978-3-030-96729-1_49Links ]

Farooq, M., Sohail, O., Abid, A., & Rasheed, S. (2022). A survey on the role of IoT in agriculture for the implementation of smart livestock environment. IEEE Xplore, 10(2022), 9483-9505. https://doi.org/10.1109/ACCESS.2022.3142848 [ Links ]

Gummah, R. (2023). Improved rational unified process (RUP) MODEL. International Journal of Computers and Informatics, 2(7), 9-25. https://doi.org/10.59992/IJCI.2023.v2n7p1 [ Links ]

Henriyadi, H., Esichaikul, V., & Anutariya, C. (2022). A conceptual model for development of small farm management information system: A case of Indonesian smallholder chili farmers. Agriculture, 12(6), 866. https://doi.org/10.3390/agriculture12060866 [ Links ]

Kim, D., Yagi, H., & Kiminami, A. (2023). Exploring information uses for the successful implementation of farm management information system: A case study on a paddy rice farm enterprise in Japan. Smart Agricultural Technology, 3(2023), 100119. https://doi.org/10.1016/j.atech.2022.100119 [ Links ]

Kipchumba, C. (2022). A contextualized farm management information system. East African Journal of Information Technology, 5(1), 131-141. https://doi.org/10.37284/eajit.5.1.881 [ Links ]

Kostarev, S., Kochetova, O., Ivanova, A., & Sereda, T. (2021). Project development of a “smart” premise system for pig keeping. International Scientific and Practical Conference “Fundamental and Applied Research in Biology and Agriculture: Current Issues, Achievements and Innovations” (FARBA 2021), 254(2021), 8029, https://doi.org/10.1051/e3sconf/202125408029 [ Links ]

Mahfuz, S., Mun, H., Dilawar, A., & Yang, C. (2022). Applications of smart technology as a sustainable strategy in modern swine farming. Sustainability, 14(5), 2607. https://doi.org/10.3390/su14052607 [ Links ]

Rivera, E., Mañay, E., Chiliquinga, M., Baldeón, P., & Toasa, R. (2022). LoRa network-based system for monitoring the agricultural sector in Andean areas: case study Ecuador. Sensors, 22(18), 1-24. https://doi.org/10.3390/s22186743 [ Links ]

Sena, P., & Kaiwman, B. (2022). The use of internet of things technology to develop a smart farm prototype for pig farming. Creative Science, 14(3), 245673. https://doi.org/10.55674/snrujst.v14i3.245673 [ Links ]

Tangka, J., Evina, M., & Ngansi, J. (2021). Development of a computerized automated system for feed, water and sanitation management in animal farms. Current Journal of Applied Science and Technology, 40(3), 1-15. https://doi.org/10.9734/cjast/2021/v40i331279 [ Links ]

Recibido: 14 de Octubre de 2024; Aprobado: 02 de Diciembre de 2024; Aprobado: 07 de Febrero de 2025

Creative Commons License Este es un artículo publicado en acceso abierto bajo una licencia Creative Commons